查看: 271|回复: 20

最详细的mysql安装教程

[复制链接]

7

主题

13

帖子

27

积分

新手上路

Rank: 1

积分
27
发表于 2022-9-20 07:44:47 | 显示全部楼层 |阅读模式
(一)MySQL的下载

1.如果想下载想要的版本,百度直接搜索,记住一定要是官网,进去有点慢,等待一阵就好了,你要记住的网没有问题,网站太慢了,认准官网这几个字


还有一种方法就是点击下载mysql,地址:https://dev.mysql.com/downloads/installer/



2.进去以后点击download(下载)


3.点击圈的地方进行下载(大概英文意思就是MySQL社区里下载)


4.因为意思大概就是MySQL安装到window系统上的


5.这个第一个(2.4M)是联网在线安装,就是下载一个小的安装包,第二个(422.4M)是离线安装,在安装的时候不需要联网,我在这个选第二个,如果你电脑是64位的不要迷惑,下载的是32位的,但是64位是包括32位的


6.这个就是需要登陆账号,可以直接跳过下载就行


7.下载好就是这个界面,如果慢不要怀疑你的网的问题,这个最好是用wifi下载,用自己的热点下载,你会疯掉


(二)MySQL的安装

1.按照图片的开始选择
第一个代表默认安装,第二个代表仅服务器,第三个是仅客户端,第四个是完整版,第五个是自定义安装


2.不用选择,直接点击next(下一步)


3.出现这个页面点击execte


4.等待一阵等全部是勾勾了,就可以点击next


5.直接点击下一步(太喜欢点击下一步了)


6.这些都要选择默认基本都是图中这些数值,数值很重要,会涉及链接数据库哦


7.这个选择看自己的需求,咱们在点击next,这个是密码验证方式,
第一个是强密码校验,mysql推荐使用最新的数据库和相关客户端,MySQL8换了加密插件,所以如果选第一种方式,很可能你的navicat等客户端连不上mysql8。
第二个,因为我们后面使用mysql客户端navicat版本是9.X,它链接mysql用的是就是这个加密算法,我用的是第一个,建议选择第二个。


8.设置密码,很重要,因为后面要用这个密码链接数据库。


9.这个‘host’要选择localhost,密码就是你之前设置的


10.点击next,密码就是你之前设置的


11.选择好圈的,里面的名字可以自己随便设置,点击next


12.点击execute


13.等待全是勾勾了,然后点击finish


14.点击next


15.都是默认点击finish


16.点击next


17.密码和用户名是你之前设置的


18.点击next(需要显示圈中的东西)


19.点击execute


20.点击finish


21.点击next


22.点击finish


安装完成,然后............
(三)创建数据库中存放数据表格

1.主界面,点击加号,创建MySQL连接


2.设置名字,点击测试


3.输入设置的密码,然后点击确认


4.需要看见界面连接成功,看到以后点击OK


5.双击点击


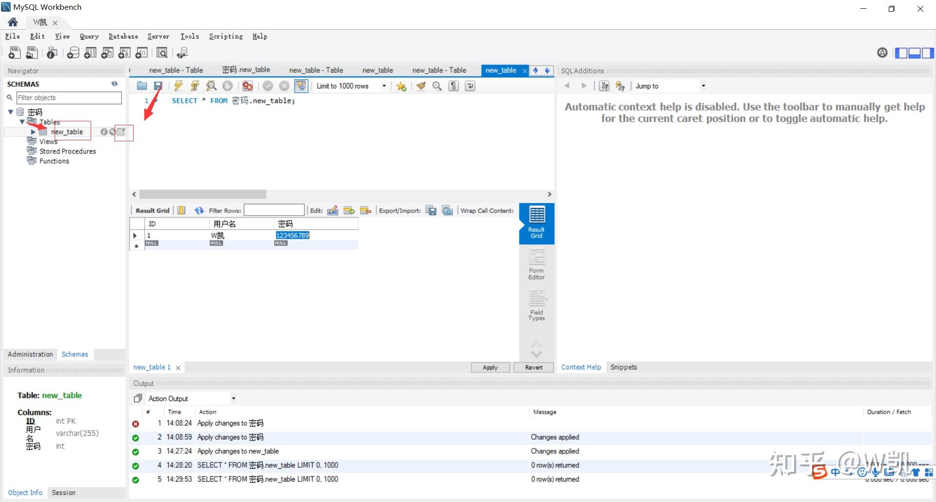
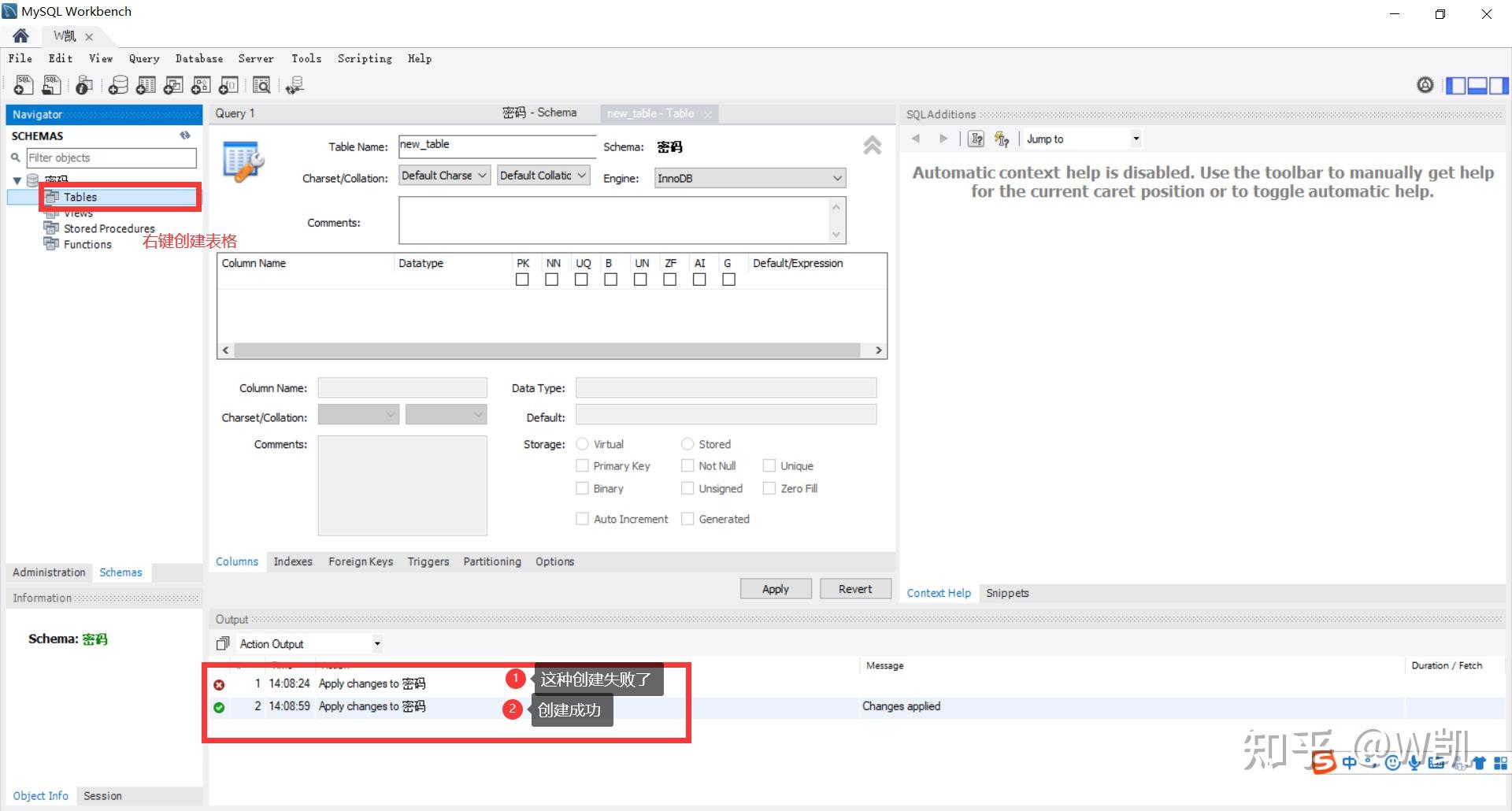
6.点击指出的地方,建立new数据库和及表格,点击以后会有圈起来的地方就可以了


7.圈出来的地方要选择utf8可以保证后续填写中文的时候可以显示,


8.name可以按照自己的想法进行设置,后面这些建议按照圈出来的进行设置,设置完,点击apply


9.按照图中的指示,其中创建成功或不成功是根据上一步o


10.创建了以后,就开始设置,图中是我设置好的,双击点击这个圈的这个一行,就可以设置名称了,pk在这里面可以有一个或者一组,就比如下面的这些,VARCHAR这个值变大一些,如果这个太少,可能导致数据无法添加,设置好,就可以点击apply了


11.点击图中标记的,设置好,就可以点击apply创建啦,其中那个像i的标记点击一下,代表的是这个表的属性,第二个标记是修改属性和一些选项,第三个就是对表格进行操作


到这就完成了,哈哈哈,关注小白不迷路,下期我可能会试着弄sqlsever,因为理工出生的我,不喜欢全是英文的东西,虽然这个有中文版,但是就懒,哈哈哈~,还有作业需要用SqlServer,草率了,害
回复

使用道具 举报

4

主题

9

帖子

16

积分

新手上路

Rank: 1

积分
16
发表于 2022-9-20 07:45:05 | 显示全部楼层
所以到这篇文章的最后一步就算是装完了吗??照着这篇文章来到最后戛然而止
回复

使用道具 举报

1

主题

3

帖子

6

积分

新手上路

Rank: 1

积分
6
发表于 2022-9-20 07:46:03 | 显示全部楼层
我正在研究怎么创建数据那种表格形式,出了点小问题,别急很快跟新 哈哈哈[爱]
回复

使用道具 举报

2

主题

6

帖子

10

积分

新手上路

Rank: 1

积分
10
发表于 2022-9-20 07:46:10 | 显示全部楼层
我按你的来,为什么点着点着,界面就不相同了呀,弄了一下午了,我晕了呀
回复

使用道具 举报

0

主题

8

帖子

0

积分

新手上路

Rank: 1

积分
0
发表于 2022-9-20 07:46:18 | 显示全部楼层
截图给我看看
回复

使用道具 举报

4

主题

7

帖子

15

积分

新手上路

Rank: 1

积分
15
发表于 2022-9-20 07:47:07 | 显示全部楼层
难道是我只有一个c盘的原因吗,
回复

使用道具 举报

2

主题

4

帖子

8

积分

新手上路

Rank: 1

积分
8
发表于 2022-9-20 07:47:58 | 显示全部楼层
我下载的时候就是一步一步来的
回复

使用道具 举报

4

主题

7

帖子

15

积分

新手上路

Rank: 1

积分
15
发表于 2022-9-20 07:48:03 | 显示全部楼层
没有这个说法吧
回复

使用道具 举报

3

主题

7

帖子

11

积分

新手上路

Rank: 1

积分
11
发表于 2022-9-20 07:49:02 | 显示全部楼层
你是第几部不一样的
回复

使用道具 举报

2

主题

6

帖子

10

积分

新手上路

Rank: 1

积分
10
发表于 2022-9-20 07:49:44 | 显示全部楼层
第七部强密码选择的对吗
回复

使用道具 举报

您需要登录后才可以回帖 登录 | 立即注册

本版积分规则

快速回复 返回顶部 返回列表